Purchase flows
Overview

Related APis
| VERD | Endpoint | Parameters | Data | Response | Desc |
|---|---|---|---|---|---|
GET | /api/orders/create-one-with-items | OrderCreateDto | Order | Create an order |
export enum PgProviderMethod {
VERIFY_RECEIPT = "verify-receipt", // Only support receipt verification for authorizing transaction
// More methods will be added later
}
export class OrderCreateDto {
// The user id that create the order
userId: string;
// [Optinal] Expect subtotal of the order
expectSubtotal?: number;
// [Optinal] Currency code (default VND)
currencyCode?: CurrencyCode;
// [Optinal] Note for admin
note?: string;
// Order items details
itemDtos?: OrderItemCreateDto[];
// Init transaction
pgTransactDto?: OrderTransactCreateDto;
}
export class OrderItemCreateDto {
// Item name
name: string;
// Item slug (url friendly)
slug: string;
// Item quantity
quantity: number;
// Price per item
pricePerItem: number;
// Additional options
options: Record<string, string>;
}
export class OrderTransactCreateDto {
// Provider name
providerName: string;
// Support authorized method, if the method is not support by provider, transaction will failed
providerMethods: PgProviderMethod[];
// Any custom data
customData?: any;
// Authorize data immediately, do not need to submit separate request
authorizeDto?: PgTransactAuthorizeDto;
}
| VERD | Endpoint | Parameters | Data | Response | Desc |
|---|---|---|---|---|---|
GET | /api/pg-transacts/authorize/:transactId | transactId | PgTransactAuthorizeDto | PgTransact | Authorize an transaction |
export class PgTransactAuthorizeDto {
// The method to authorize
method: PgProviderMethod;
// Receipt data
withReceipts?: PgTransactAuthorizeReceiptDto[];
}
export class PgTransactAuthorizeReceiptDto {
// Receipt data of Android or iOS, if receipt is json data, it must be stringify
raw: string;
}
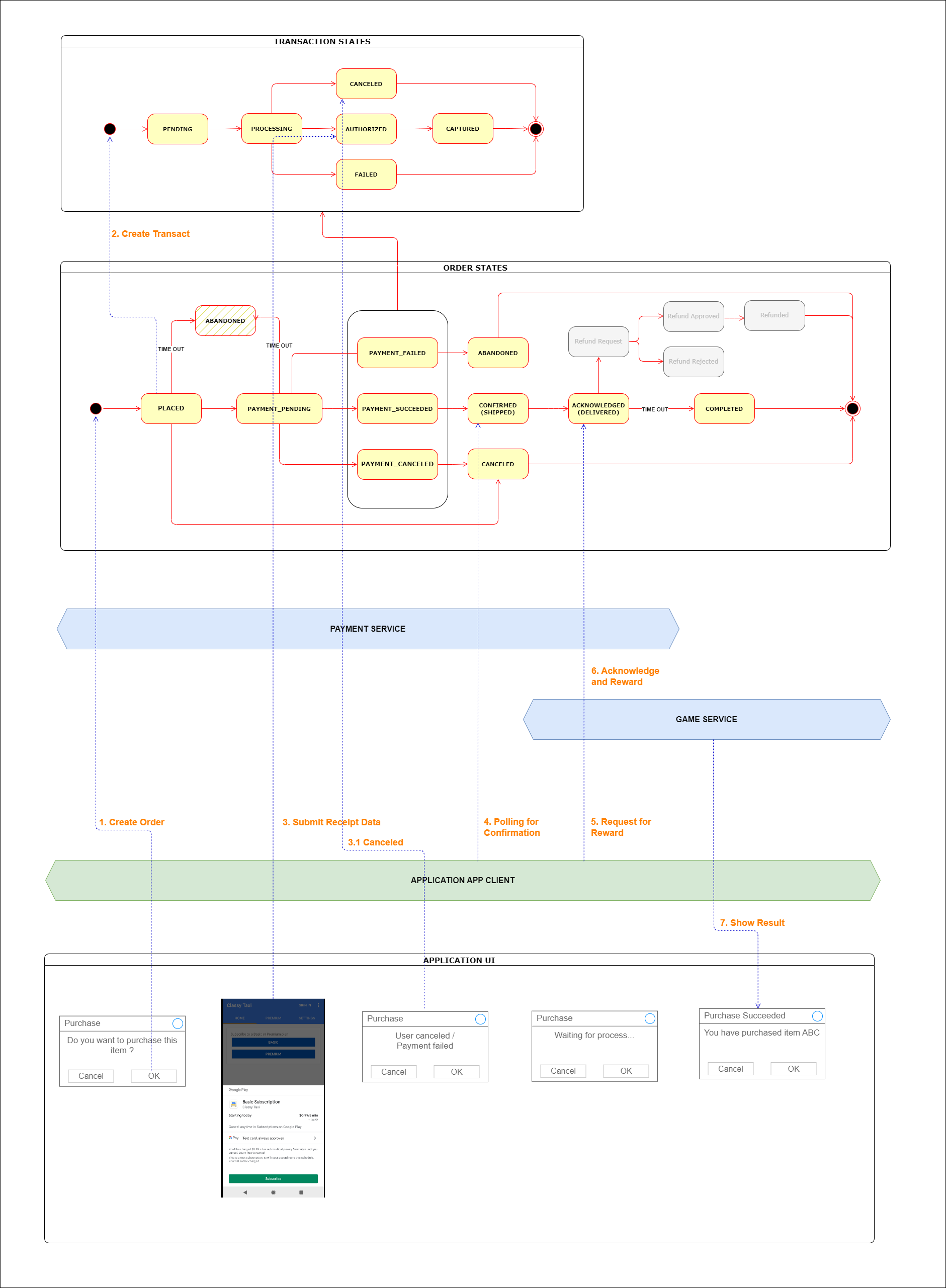
Main payment flow (Receipt verification)
Step 1 - Create order
Call POST /api/orders/create-one-with-items
With data
{
"appId": "my-app-id",
"requestId": "123456",
"userId": "user1",
"note": "This is order",
"currencyCode": "USD",
"itemDtos": [
{
"name": "Game Item 1",
"slug": "game.item1",
"quantity": 1,
"pricePerItem": 10.99,
"options": {
"variant": "large-pack"
}
}
],
"pgTransactDto": {
"providerName": "google-play.test",
"providerMethods": ["verify-receipt"]
}
}
Will response
{
"appId": "my-app-id",
"requestId": "123456",
"userId": "1",
"note": "This is order",
"currencyCode": "USD",
"pgTransactDto": {
"providerName": "google-play.test",
"providerMethods": ["verify-receipt"]
},
"subTotal": 10.99,
"id": "58633141051113266",
"_guid": "order_SACKc4UkrHspuViNqYOZimoe",
"createdBy": "__system",
"createdAt": "2023-07-04T17:43:54.015Z",
"updatedAt": "2023-07-04T17:43:54.015Z",
"status": "PLACED",
"pgTransacts": [
{
"orderId": "58633141051113266",
"userId": "1",
"amount": 10.99,
"currencyCode": "USD",
"providerName": "google-play.test",
"providerMethods": ["verify-receipt"],
"id": "58633179629460676",
"_guid": "pgtran_SACKc4UkrHKJnLR4XJizvkd8",
"status": "PENDING"
}
],
"items": [
{
"name": "Game Item 1",
"slug": "game.item1",
"quantity": 1,
"pricePerItem": 10.99,
"options": {
"variant": "large-pack"
},
"orderId": "58633141051113266",
"id": "58633128914505676",
"_guid": "orditem_SACKc4UkrHgumT1EHmYv7lb0",
"createdAt": "2023-07-04T17:43:54.015Z",
"updatedAt": "2023-07-04T17:43:54.015Z"
}
]
}
Step 1A - Alternative create order and submit receipt at the same time
Call POST /api/orders/create-one-with-items
With data
{
"appId": "my-app-id",
"requestId": "123456",
"userId": "user1",
"note": "This is order",
"currencyCode": "USD",
"itemDtos": [
{
"name": "Game Item 1",
"slug": "game.item1",
"quantity": 1,
"pricePerItem": 10.99,
"options": {
"variant": "large-pack"
}
}
],
"pgTransactDto": {
"providerName": "google-play.test",
"providerMethods": ["verify-receipt"],
"authorizeDto": {
"method": "verify-receipt",
"withReceipts": [{ "raw": "raw-receipt-data" }]
}
}
}
If add receipt when create order, can ignore step 2 and process to step 3
Step 2 - Submit receipt data
Call POST /api/pg-transacts/authorize/:transactId (replace transactId with 58633179629460676)
With data
{
"method": "verify-receipt",
"withReceipts": [{ "raw": "receipt-data" }]
}
Will response
{
"id": "59233474018086654",
"_guid": "pgtran_SACM3f5YYbC25RFu4nXu5io4",
"createdAt": "2023-07-04T17:53:54.342Z",
"updatedAt": "2023-07-04T17:53:58.126Z",
"createdBy": "__system",
"updatedBy": "__system",
"appId": "my-app-id",
"requestId": "123456",
"deletedBy": null,
"userId": "1",
"amount": 10.99,
"capturedAmount": null,
"currencyCode": "USD",
"status": "PENDING",
"providerName": "google-play.test",
"providerMethods": ["verify-receipt"],
"orderId": "59233432932887805",
"pendingAction": "receipt-verified", // Receipt is ok
"customData": null,
"priority": 1,
"failedReason": null,
"auditMessages": null
}
Step 3 - Polling for order status
Call GET /api/orders/:orderId (replace orderId with 58633141051113266)
{
"id": "59233432932887805",
"_guid": "order_SACM3f5YYbdOmBeBlwQ91FBj",
"userId": "1",
"status": "CONFIRMED", // Order is confirm
"subTotal": 10.99,
"currencyCode": "USD",
"note": "This is order"
}
Wait for status of order to be "CONFIRMED"
Step 4 - Acknowledge and reward
Do Acknowledge and Reward on game or app server
Cancel payment flow
Step 1 - Create order
Create order as step 1/1A in main flow If order was created for long time with no action (authorize, cancel), order will be mark as abandoned
Step 2 - Request to cancel
Call GET /api/pg-transacts/cancel/:transactId (replace transactId with 58633179629460676)
with data
{
"auditMessage": "User canceled"
}
will response
{
"id": "111941923563008708",
"_guid": "pgtran_3Dn8pGnew3ea4KF5OKkD6nnfhC",
"createdAt": "2023-07-05T08:32:23.377Z",
"updatedAt": "2023-07-05T08:32:25.422Z",
"deletedAt": null,
"createdBy": "__system",
"updatedBy": "__system",
"deletedBy": null,
"userId": "1",
"amount": 10.99,
"capturedAmount": null,
"currencyCode": "USD",
"status": "PENDING",
"providerName": "google-play.test",
"providerMethods": ["verify-receipt"],
"orderId": "111941860280033614",
"pendingAction": "mark-as-canceled",
"customData": null,
"priority": 1,
"failedReason": null,
"auditMessages": ["User canceled"]
}
Failed payment flow
Step 1 - Create order
Create order as step 1/1A in main flow
Step 2 - Submit failed receipt
Submit faked receipt and order will be marked a failed